质押量超 48 万枚 ETH,mETH 凭什么?
3 年前,dragonfly 合伙人 haseeb qureshi 曾大发感慨「非常期待 rollup,也担心其生不逢时,无人喝彩」。彼时,以 polygon 与 bnb chain 等链如日中天,受万众瞩目。而如今处在一线的 l2 主网在当时均未上线。谁曾想,也才仅仅 2 年时间,如今 l2 百花齐放,一时间百舸争流。
如果说新兴公链屈指可数,那如今的各类 L2 数量恐怕几只手都数不过来。不过,虽然新建 L2 的成本变得相对较低,但真正获得市场关注度和认可的却相对较少。

赛道技术方面虽停留在 OP 与 ZK 之间的差异化,但真正拉开差距的仍是生态发展状态、用户体验以及流动性激励措施等。
目前来看,除头部最**的 L2 之外,目前看其他 L2 在 TVL 上差距不算太大。细枝末节方面的差异化,也略显乏味,同时也导致了诸多问题。
其一便是流动性割裂。L2 被饱受诟病的是随着数量增多,大量在二层流转的的资产变得愈加分散,而想要流转到其他 L2 链则费时费力,影响用户体验。这也恰恰是部分市场资金青睐和追捧高性能公链的重要原因之一。
其二则是财富效应普遍委靡。诸多 L2 中,并未出现模因风潮,反而模因浪潮出现在了高性能公链 Solana 上。即便部分应用借助 L2 技术基建发展生态,但仍不及财富效应带来的吸引力大,再加之其币价表现委靡,L2 对部分普通玩家的吸引力逐步变弱。
如何解决其碎片化流动性问题,如何想方设法为玩家资产扩充收益渠道,就成了部分 L2 的破局之道。
mETH Protocol 简介
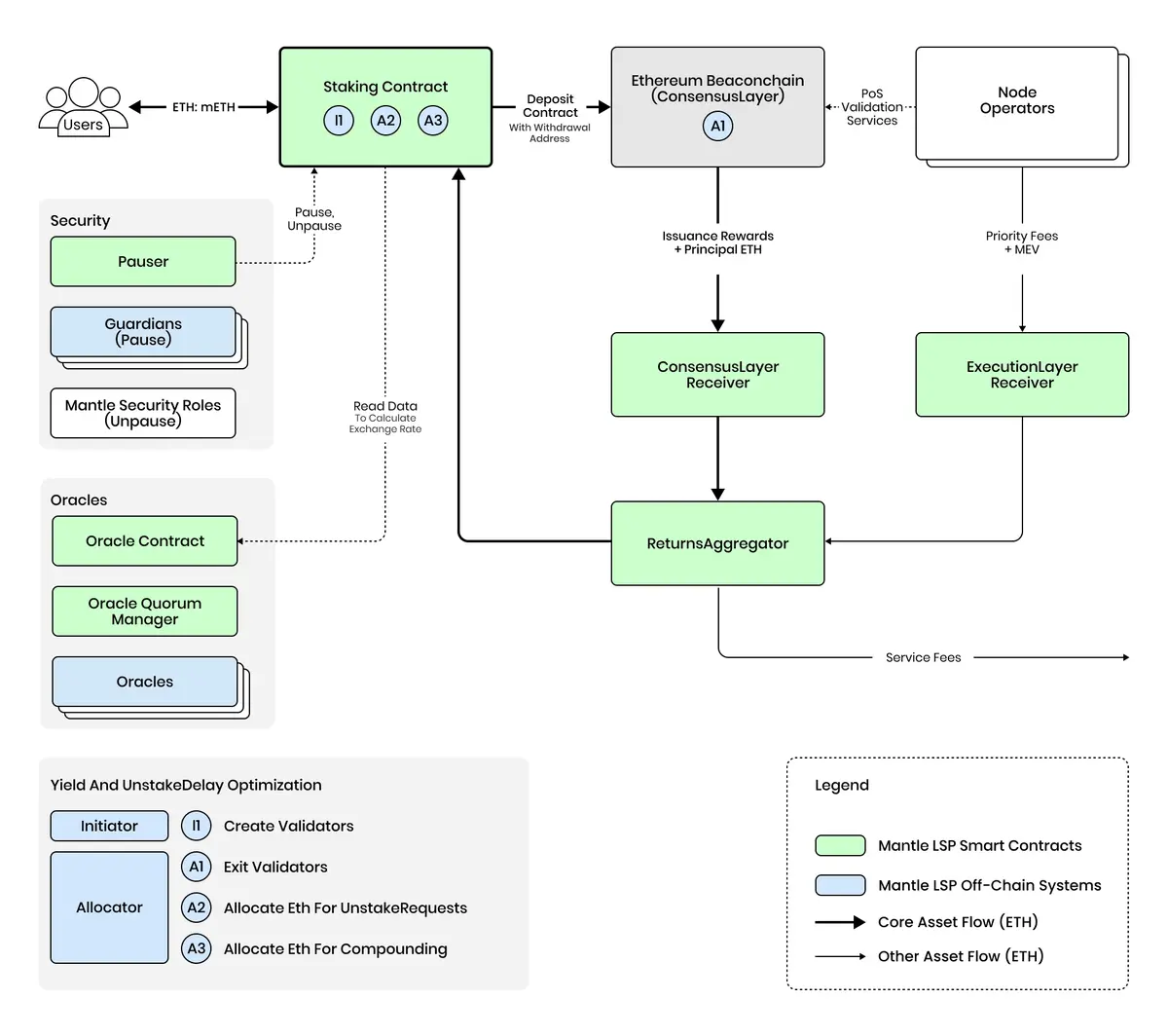
mETH 是以太坊上无需许可、非托管的 ETH 流动性质押协议。2023 年年末,Mantle 就瞄准了流动性质押的机会,并推出 Mantle LSP。今年 8 月,其品牌名称由 Mantle LSP 升级更新为 mETH Protocol。mETH 即代表 Mantle staked ether 的英文简称,更简洁明了也更符合品牌形象。
用户每质押一枚 ETH,则收到 mETH 质押凭证。取消质押后,可获得原先质押的 ETH 以及质押奖励。
流动性质押巨头 Lido 虽然常年占据 ETH 质押市场的大头,但后续协议的名次更换却相当**,竞争激烈。数据显示,目前 mETH 上质押的 ETH 超过 48 万枚,TVL 已升至 11.89 亿美元。
mETH 是 Coinbase 上质押 ETH 数量的 2 倍有余。考虑到第二名为宇宙大所币安,第三名为老牌质押协议先锋,mETH 能取得如此成绩,相当亮眼。
在其官方文档中,其 mETH 被描述为将打造成为最广泛采用以及资本效率**的 ETH 质押**。目前来看,各类品牌合作与集成,确实在不断为 mETH 扩展边界、蚕食对手市场份额起到了至关重要的影响。
而在风险管控上,mETH 的核心智能合约和链下服务是非托管的,因此其风险趋小化。此外还采用以太坊上海升级之后的设计,重视 ETH 的完整性,L1 上的 mETH 不会增加其他 POS **和链的复杂性。这也为后续的各类集成,打开了方便之门。

市场风云突变中,以 Eigenlayer 为代表性的再质押赛道,再次为流动性质押协议掀起了军备竞赛。一时间如 Swell、Renzo、eth.fi 等为代表的再质押协议风起云涌,搅动变局。
大势所趋之下,mETH 进入再质押赛道顺理成章。
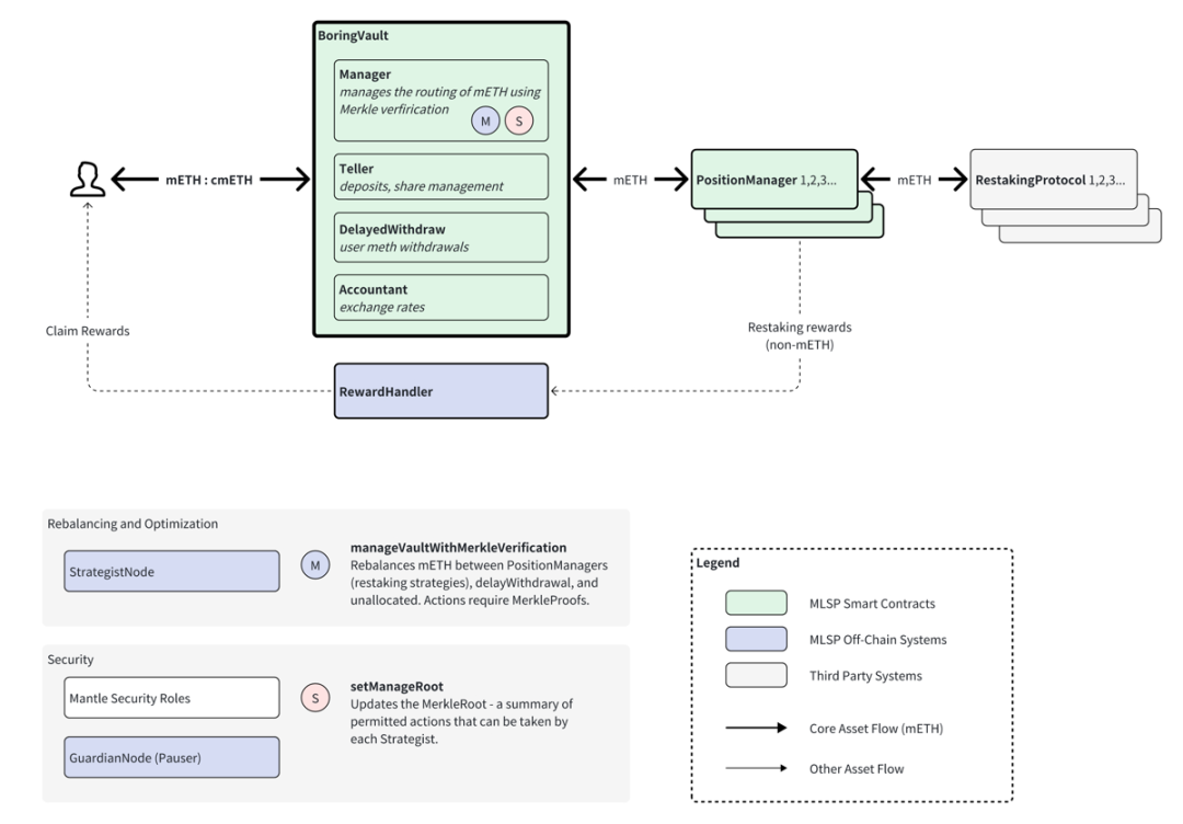
再质押 cmETH
所谓的再质押,允许将 PoS 链中的质押资产重新用于保护其他基于以太坊的协议。这使 DApp 能够利用以太坊的 PoS 安全性,而不是创建自己的质押机制,从而增强质押 ETH 在其主要网络安全功能之外的效用。
mETH 协议使用户能够从 Mantle 上的资本效率、便利性和广泛的用例中受益。不过在 DeFi 质押时会锁定,**了部分效率。再质押则有利于将资本效率更大化。继 mETH 之后,再质押协议 cmETH 也应运而生。

用户的 LST 存入再质押协议中,安全保障由预言机、跨链桥以及 DA 层来负责。部分质押奖励和收入也将会回流至 cmETH 中。

流动性资产优势
加密市场讲究资本效率化。抛开本身质押 ETH 可得到的 3.43% 年化收益率之外,本身其质押的收据** mETH 还具有原生收益功能。不要小看原生收益,当其资产本身具备收益属性之后,用户跨链到其 L2 的 ETH,则可自动享受生息,极大唤醒了对收益敏感的资金。
除此以外,再质押 cmETH 也大力扩张,不断与其他再质押协议达成合作,如 EigenLayer、Symbiotic、Karak,cmETH 不仅可获得积分,还可享受**收益。

cmETH 在 Mantle 生态中实现了不错的可组合性。其持有者还可享受 ETH 权益证明验证的收益(由底层 mETH 提供),AVS 主动验证服务收益、** COOK 奖励、与其他 L2DApp 等集成的收益。链上优势较为明显。
考验协议整合水平的不仅是链上,链下的整合尤其是与交易所的合作至关重要。毕竟链上玩家并不占绝大多数,也有相当多的玩家,因为流动性和便捷性等因素,选择将资金留在了交易所。
Bybit 选择为 mETH 开通质押入口并上线 mETH。根据 CCData 报告数据显示,截止 9 月末,Bybit 现货市场份额已升至全球第三,而 CryptoRank 数据也显示,交易所 APP 类,Bybit 以 450 万次下载量排名全球第二,仅次于币安。大所流量加持对 mETH 的曝光度带来相当大的拉升效应。
值得一提的是,mETH 也可用作 Bybit 中的保证金。众所周知,保证金的核心作用就是在风险控制、市场流动性以及信用保障上优化稳固。对于 – 大资金以及交易团队而言,当资产被交易所上线为保证金时,极大扩张了 mETH 的用例,对部分犹豫彷徨的交易团队等,无疑更愿意在 mETH 上沉淀资金。反过来,随着资金不断流入,mETH 的流动性变得越来越高,形成良性循环。
市场热点和趋势往往变化迅速,项目团队以及协议紧跟热度方能不断放大影响力。未来的热点在哪?市场的方向和已经可能就会在哪。未来,mETH 还将与一直备受市场期待的 Berachain 以及 Fuel 等合作,以加强流动性整合。
COOK **经济学
COOK 是 mETH 的新治理**。目前主要用于对生态系统的方向和其他战略事项进行投票。总量为 50 亿枚,且其中 15.1028% 将分配给第 1 季生态系统活动的合格用户。
该部分份额中,5% 的**分配给 mETH,4% 分配给 Mantle 奖励站,5% 分配给 Puff 协议,1% 分配给 Puff NFT 持有者,剩余小部分分配给部分联合活动奖励。

值得一提的是,在 VC 币不断受责难的时刻,鲜有项目方在**分配上愿意做出改变。散户已愈发不满 VC 份额**占大头,随之而来的是**的抛压与被套牢。公平、还是公平。让社区成员也能参与财富浪潮获得利润,才是正解,并将越来越受关注欢迎。
纵观 COOK 总**分配,其核心团队以及私募融资的份额,各才仅占 10%,而分配给社区以及协议财库的总量高达 60%,可谓真正顺应了市场呼声,从一开始的**分配设计上就兼顾了公平理念。

对比再质押龙头 Eigenlayer,现其市值在 6 亿美元附近,而 FDV 则达到相当高的 56 亿美元。mETH 现 TVL 近 13 亿美元,Eigenlayer 则是 111.5 亿美元,后者为前者 8 倍有余。若仅按照 TVL 比率计算,则 COOK 上线预估 FDV 则可能在 7 亿美元附近。
COOK 预计将于本月上线,具体细则可能会有变化。
自今年 7 月 1 日至 10 月月初的 mETHamorphosis 的活动中,其数据表现较为亮眼。mETH 持有者可在 Mantle 上积累积分,通过质押、交互生态协议以及添加流动性等增加积分,积分**可兑换为 COOK。

随着**季度的正式结束,第二季度的活动即将会在不久揭晓。
小结
以太坊在长达数月的 FUD 之后,目前市场资金已经在回暖。众多再质押协议在发币之后,叠加大行情委靡,导致再质押热度熄火相当长的时间。随着美联储降息,DeFi 将会涌入更多收益资金,注入更多流动性。再质押赛道以及 COOK 将会有何表现,值得关注。
以上就是质押量超 48 万枚 ETH,mETH 凭什么?的详细内容
本文 巴适财经 原创,转载保留链接!网址:/article/967361.html
1.本站遵循行业规范,任何转载的稿件都会明确标注作者和来源;2.本站的原创文章,请转载时务必注明文章作者和来源,不尊重原创的行为我们将追究责任;3.作者投稿可能会经我们编辑修改或补充。


