虚拟币不可交易资产怎么处理?交易所进行不可交易资产提现教程
虚拟币交易是可兑换虚拟货币的一个实例,可以用于支付商品和服务款项,在用户之间进行交易,并兑换成真实货币或虚拟资产,但同时也会存在虚拟币不可交易情况的存在,此时就要考虑资产交易的可行性,一般来说虚拟币不可交易资产通常指的是交易所不支持且不可在交易所交易的数字资产,遇到虚拟币不可交易资产怎么处理?投资者可以选择继续持有、转换为其他资产、捐赠、销毁等方式处理,接下来小编为大家详细说说。

虚拟币不可交易资产怎么处理?
如果有虚拟币不可交易的数字资产,处理方式取决于具体的情况。一般是继续持有、转换为其他资产、捐赠、销毁、交易平台交易以及联系项目方6个方式,以下是处理方式具体介绍:
1、持有:如果你对这些虚拟币持有信心,并且期望它们在未来升值,可以选择持有。这可能需要耐心等待市场条件变化或项目本身的发展。
2、转换为其他资产:有时候,你可能希望将不可交易的数字资产转换为其他可交易的资产。这可能涉及到与其他持有者的交易,或者通过平台或经纪人进行转换。
3、捐赠:如果你对这些资产的价值不感兴趣,或者希望以慈善的方式处理,你可以考虑将其捐赠给慈善机构或社会项目。
4、销毁:对于某些类型的数字资产,项目方或**的发行者可能提供销毁选项。销毁意味着将**或数字资产从流通中撤回,通常是不可逆的。
5、交易平台:尽管某些数字资产不可直接在交易所交易,但有时候项目方或平台可能提供某种形式的二级市场,允许用户在平台内部进行交易或兑换。
6、联系项目方:如果你拥有的数字资产与特定项目相关,可以尝试联系项目方,了解是否有**解决方案或建议。有些项目可能提供特定的处理选项。
虚拟币不可交易资产如何提现?
虚拟币不可交易资产提现,可以通过自助提币提取这笔资产,无需再联络交易所客服进行提币,下文是在欧易交易所进行不可交易资产提现教程:
1、打开欧易OKX交易所官网(),在首页输入邮箱,点击“注册”

2、向右滑动滑块,完成拼图进行验证,然后输入邮箱收到的验证码,验证码有效时间为10分钟

3、而后输入手机号,点击“立即验证”

4、输入手机收到的六位数字验证码,有效时间同样为10分钟

5、选择居住**/地区,勾选服务条款、《风险与合规披露》及隐私政策与声明

6、创建密码需要符合长度为8-32个字符、1个小写字母、1个大写字母、1个数字、1个符号,如:!@ # $ %等条件

7、登录账号后,找到首页的“用户**”图标,进入身份认证页面

8、可根据不同需求进行不同**认证(注意:视频认证需在APP上进行操作)

9、点击【资产管理】—【我的资产】

10、选择【资金账户】,您早前充值到欧易的不可交易资产将于【不可交易资产】显示

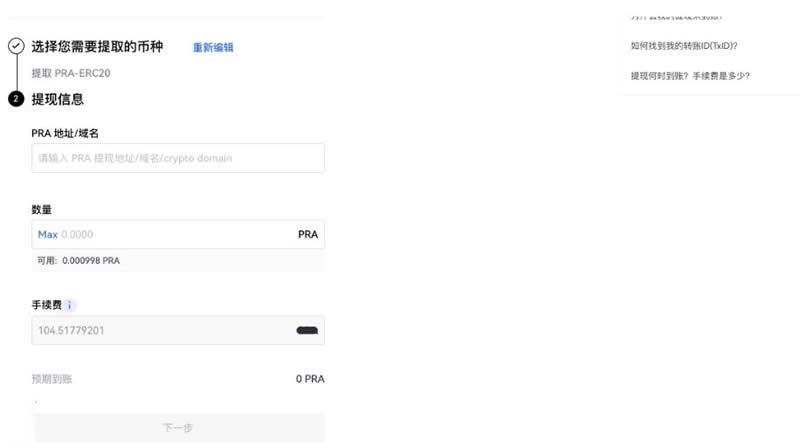
11、点击【不可交易资产】后,再点相应资产后面的“‧‧‧”图标—选择【提现】,即可前往提币页

12、在提币页面,选择或者输入【提币网路】、【提现地址】、【数量】。手续费目前是以USDT结算,请确保账户余额中有足够的USDT用以支付

13、检查输入的资料后,点击【提交】以确认提现交易。
以上**内容就是对虚拟币不可交易资产怎么处理这一问题的解答,不可交易资产通常是指那些由于各种原因,暂时或**不能在交易所中进行买卖的虚拟货币,这些原因可能包括技术问题、法规限制或市场流动性不足等。持有这些货币对投资者来说肯恶搞是意见比较麻烦的事情。因此,投资者在处理不可交易的数字资产时,务必谨慎行事,确保了解有关数字资产的合同、法规、项目方的政策以及市场条件。
本文 巴适财经 原创,转载保留链接!网址:/article/361680.html
1.本站遵循行业规范,任何转载的稿件都会明确标注作者和来源;2.本站的原创文章,请转载时务必注明文章作者和来源,不尊重原创的行为我们将追究责任;3.作者投稿可能会经我们编辑修改或补充。
